Módulo Agenda / Recepção
1 - Nova Funcionalidade - Pacote de Material
Agora é possível registrar mais de um pacote de materiais em um único atendimento.
2 - Nova Funcionalidade - Risco de Queda
Foi implementada uma nova funcionalidade que torna obrigatório o registro do risco de queda durante o atendimento.
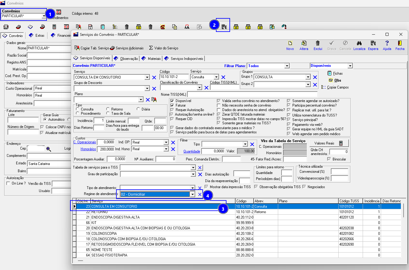
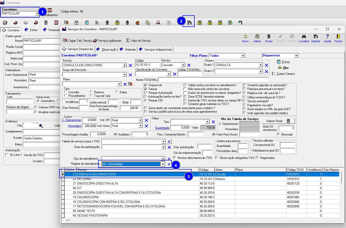
3- Nova Funcionalidade - Regime de Atendimento
Criada funcionalidade que preenche automaticamente o Regime de Atendimento na aba TISS, conforme a configuração definida no serviço do convênio.
4 - Cadastro de Pacientes - Óbito
Foi implementada uma melhoria no sistema para reforçar a identificação de pacientes com status de óbito.
5 - Regime de Atendimento
Criado funcionalidade para poder definir na Aba TISS do atendimento o campo Regime de Atendimento. O cadastro fica disponível em Dados Administrativos > Tabela de Serviços > Aba TISS.
6 - Tipo de Consulta - Pronto Atendimento
Foi implementada uma funcionalidade que permite registrar no atendimento do consultório Oftalmo III, o nome do exame vinculado à história clínica do paciente.
7 - Nova Funcionalidade - Telefone Celular
Foi desenvolvida uma nova funcionalidade que torna obrigatório o preenchimento completo do telefone quando o tipo selecionado for “Celular”, garantindo maior consistência e integridade dos dados cadastrais.
8 - Gerar PDF ASS
Disponibilizado um novo botão “Gerar PDF ASS”, que permite gerar a requisição em formato PDF e enviá-la automaticamente para o banco de assinaturas. Dessa forma, o documento pode ser assinado diretamente pelo paciente por meio do tablet.
9 - Melhoria Implementada - Orientações de Preparo para Serviço
Ao registrar o horário de chegada no sistema, essa informação será automaticamente exibida nas orientações de preparo do serviço.
10 - Cadastro de Pacientes - CEP
Foi desenvolvida uma funcionalidade para validação do CEP do paciente, disponível tanto no atendimento quanto no cadastro, por meio de integração com o OpenCEP, garantindo maior precisão e confiabilidade dos dados.
11 - Alteração do Campo Sexo
Foi implementada uma melhoria que permite ao usuário escolher utilizar ou não o sexo sugerido automaticamente com base no nome, especialmente em casos de ambiguidade.
Além disso, passou a ser possível ajustar essa informação manualmente no cadastro, bem como incluir e editar nomes para aprimorar a validação e torná-la mais precisa.
Caso o nome já exista, não será possível inseri-lo novamente, mesmo que associado a um sexo diferente.
Caso o nome esteja associado a um sexo incorreto, será possível realizar a alteração diretamente no cadastro.
12 - Filtro Central de Atendimentos
Foi incluída na Central de Atendimentos a coluna “Código do Serviço” e a opção de filtro pela situação de autorização “Por Nenhuma Ação”.
13 Escalas - Auditoria
Criada uma espécie de auditoria para controlar os usuários que indisponibilizaram uma escala, com a possibilidade e disponibilizá-la novamente.


















