Módulo Faturamento
1 - Envio de Folha de Rosto Unimed
ConfiguradoConfigurados novos campos parana requisição, facilitando o envio deda folha de rosto compara o convênio Unimed, Unimed.
2 - Nova Funcionalidade - Laudo de Cardiologia
Implementada funcionalidade que permite,permite acessar, diretamente pela tela de Faturamento, acessar o Laudo de Cardiologia e o visualizador de imagens Manager View Suite, otimizando e agilizando o fluxo operacional.
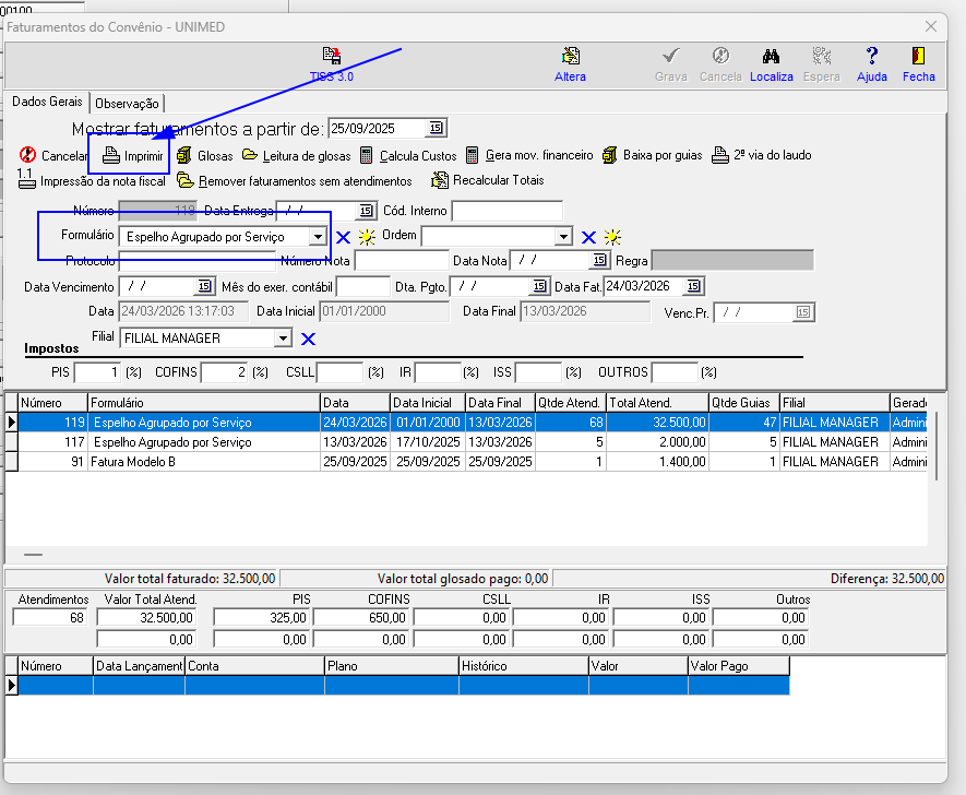
3 - Melhoria Implementada - Nota Fiscal
Ao gerar a nota fiscal, o sistema passa a carregarpreencher automaticamente a nota com a forma de pagamento como Balcão quando houver registro desse tipo de pagamento. Caso não exista pagamento do tipo Balcão vinculado, oserá sistema apresentaráexibida uma mensagem informando quea nãoausência háde pagamento registrado.
4 - Melhoria Implementada - Convênio Destino
AoCriado acessarnova o convênio de destino definidofuncionalidade para cadastropoder das novas situações,copiar as situações previamentea cadastradasfaturar jáde estarãoum disponíveisconvênio para seleção no sistema.outro.
5 - Nova Funcionalidade - Código TUSS 11713
Criada funcionalidade para que, quando o código TUSS do serviço estiver definido como “ATENÇÃO”, sejam automaticamente carregados o nome e o código do serviço do convênio a partir dos campos TUSS.
6 - Nova Funcionalidade 11742
O campo “Nome do Serviço” foi disponibilizado no formulário de faturamento do modelo Modelo Q Nova.











